3. Einrichtung der Datenbank
Nach der 2. Installation "On-Premises" (des OCT-Dienstes) muss “On-Premises” nun eine Datenbank erstellt und eingerichtet werden.
1. Voraussetzungen
Im Kapitel 1. Systemvoraussetzungen sind alle notwendigen Voraussetzungen aufgelistet und erklärt. Für die folgende Einrichtung wird das Microsoft-SQL-Server-Management-Studio verwendet.
Nach dem Abschluss der 2. Installation "On-Premises" (des OCT-Dienstes) wird die OCT-Weboberfläche automatisch im Standardbrowser geöffnet. OCT ist über eine Verknüpfung auf dem Desktop erreichbar oder alternativ sollte ein Lesezeichen im Browser angelegt werden.
Die folgende URL (rot markiert) der OCT-Weboberfläche wird durch die Einstellungen 2. Installation "On-Premises" | 6.-URL-Einstellungen im Installationsassistenten bestimmt:

URL mit den Einstellungen: Hostname = “W10” und Port = “5880”
Typische Problemlösungen zu dem Thema finden Sie hier: FAQ - Probleme mit der Einrichtung von OCT
2. Erzeugung einer OCT-Datenbank
Mit der Bestellung von OCT wird dem Anwender alles rund um die Einrichtung einer OCT-Datenbank, über einen Downloadlink oder direkt, als ZIP-Datei zur Verfügung gestellt:

Installationsassistent & ZIP-Datei für die Datenbankeinrichtung
Die ZIP-Datei enthält einen Ordner mit der Benennung “DB Version ….”:

Mitgelieferter Umfang des Datenbankordners
Nach der Installation des OCT-Dienstes (z.B. “OCT_5.8.8.exe”) muss eine Datenbank erstellt, eingerichtet und für den Dienst registriert werden.
2.1. Datenbank erstellen
Melden Sie sich mindestens mit den Rechten ”db_creator” an einer SQL-Server-Instanz an.
Das Anlegen der Datenbank erfolgt…
…manuell im Management-Studio. Rechtklick auf den Knoten “Datenbank” & “Neue Datenbank”
Rechtsklick auf die neue Datenbank (Kontextmenü) - Eigenschaften - Optionen - Wiederherstellungsmodell = “Einfach”
…mit dem Skript “Create_Databases_OnPremises.sql”.
Daten & Dateien der SQL-Server-Datenbank sollten nach Möglichkeit auf einer schnellen SSD-Platte liegen.
2.2. Einrichten der Datenbank
Die Einrichtung einer neu angelegten Datenbank erfolgt über das SQL-Skript: “Setup_DB.sql”.
Der Prozess dauert einen kleinen Moment und erstellt komplett Tabellen und Logiken auf der vorher leeren Datenbank.
Achten Sie in dem geöffneten Abfragefenster (für das Setup-Skript) darauf, dass die korrekte Datenbank ausgewählt ist.
2.3. Berechtigung des Dienstbenutzers
Der in der Installation angegebene Dienstbenutzer muss nun die richtige Datenbankrolle für die soeben erstellte Datenbank bekommen:

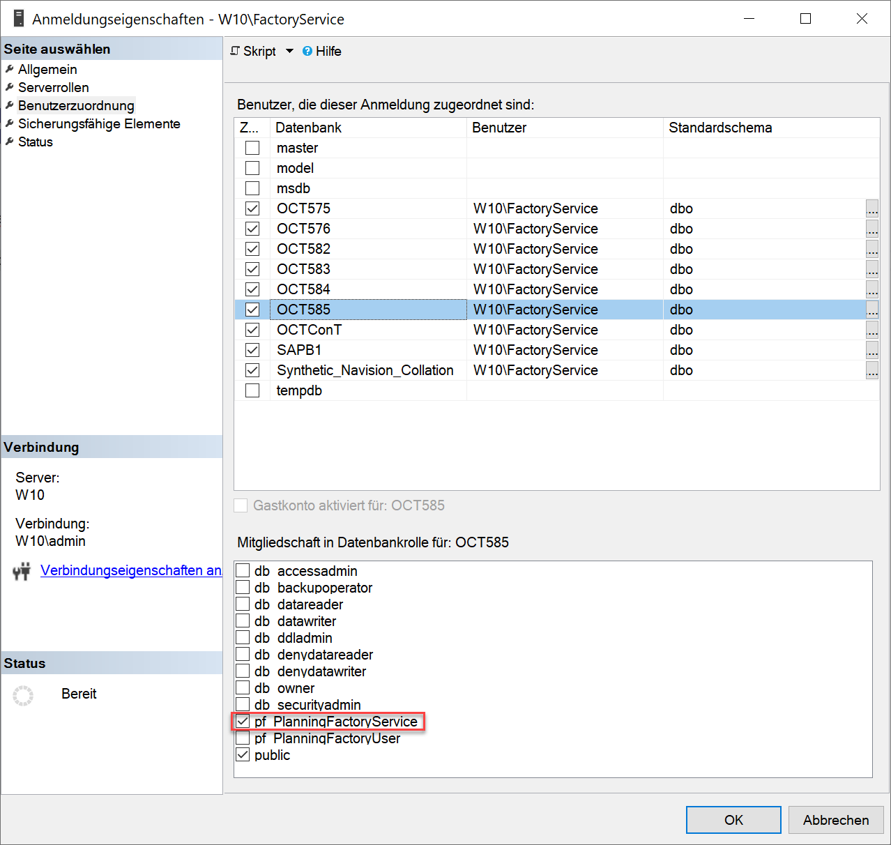
Der Dienstbenutzer ist hier “W10\FactoryService”
Über Anmeldungen - Rechtklick auf den Dienstbenutzer - Eigenschaften - Benutzerzuordnung - öffnet sich ein Menü für die Benutzerrollen auf den verschiedenen Datenbanken:

Rollenverwaltung des Dienstbenutzers
Der Dienstbenutzer benötigt ein Login auf dem SQL-Server und die Rolle "pf_PlanningFactoryService" in der gewünschten OCT-Datenbank.
Grundsätzlich würde OCT auch mit der Serverrolle “sysadmin” oder “db_owner”-Rechten in der OCT-Datenbank funktionieren. Aus Sicherheitsgründen ist das allerdings nicht zu empfehlen.
2.4. Registrieren der Datenbank in OCT
Öffnen Sie die die OCT Weboberfläche mit der definierten URL im Browser.
In den globalen Einstellungen des OCT-Dienstes muss ein Datenbankserver angelegt und die Datenbank dort registriert werden:
Anschließend öffnet sich über Datenbankserver - Rechtsklick auf den neu angelegten Datenbankserver - ein Kontextmenü.
Wählen Sie “Datenbank registrieren und geben Sie den korrekten Namen der zuvor erstellten OCT-Datenbank ein.
Speichern Sie die Änderungen ab.
Wenn alle Rechte, Rollen und Einstellungen korrekt gesetzt sind, sollte ihre registrierte Datenbank nun in dem Reiter “1.1. Serverliste” sichtbar sein.