OCT Gateway DATEVkrexport
Klassifikation
Merkmal | Wert |
|---|---|
Steuerungsstruktur | noch keine, Prozess läuft über gesamten Dateipfad |
Quelldatentyp | CSV Dateien, welche im OCT Exportformat aus DATEV exportiert wurden |
Validierungsoberfläche | Ja, Tabellenstatistik und Werte |
Zuletzt getestet mit OCT Version | 5.11 |
Programmierpattern | Loop over Tables |
Tabellengruppe | staging.DATEVKREXPORT_* |
Saxess interner Testdatenbestand | mehrere, siehe Vorsystemliste |
öffentlicher Testdatenbestand | (geplant auf Basis DATEV Demomandanten) |
Quellcode mit Gatewayrelease | |
Releasepackage mit REWE Modul | |
Releasepackage mit REWE + CP Modul | (in Arbeit) |
Deylopment | Manuell |
Funktionalität
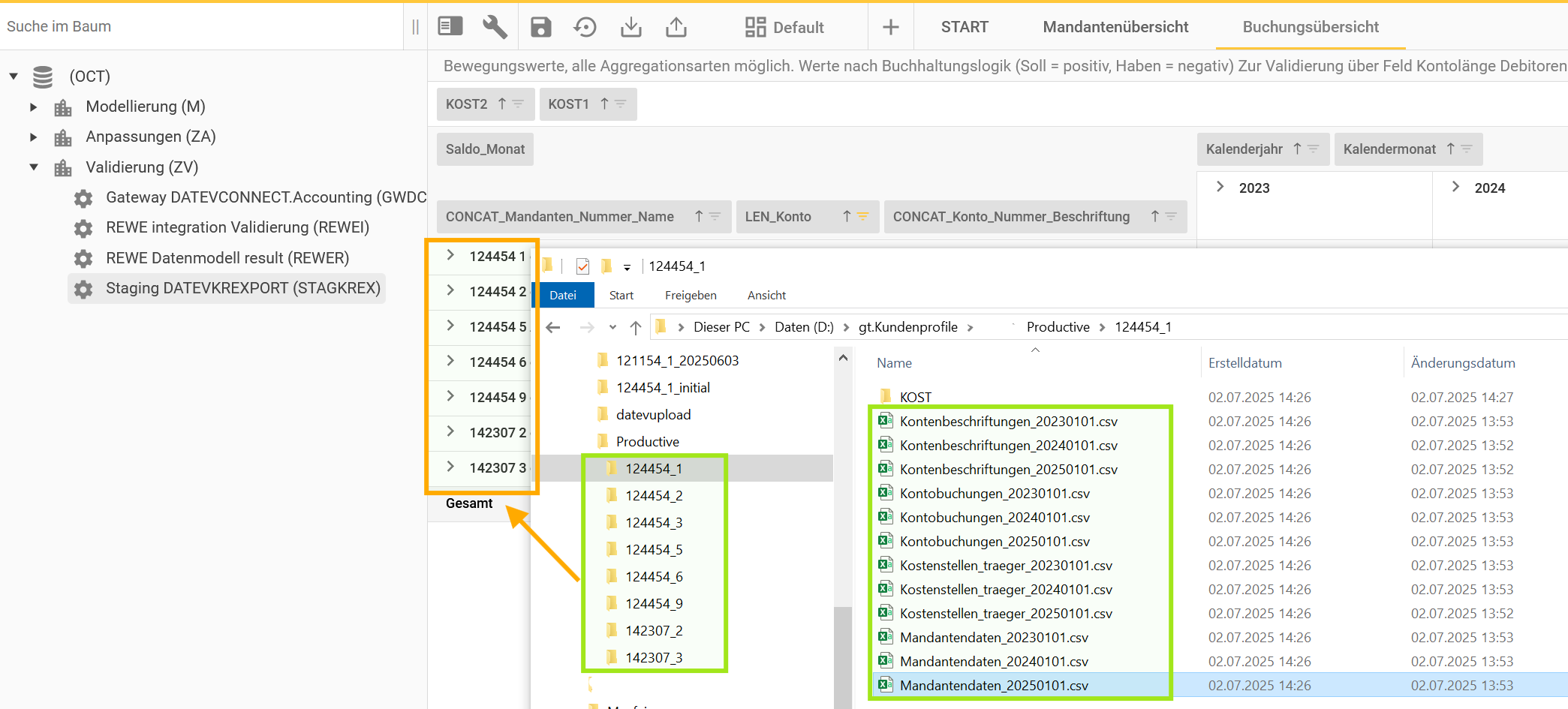
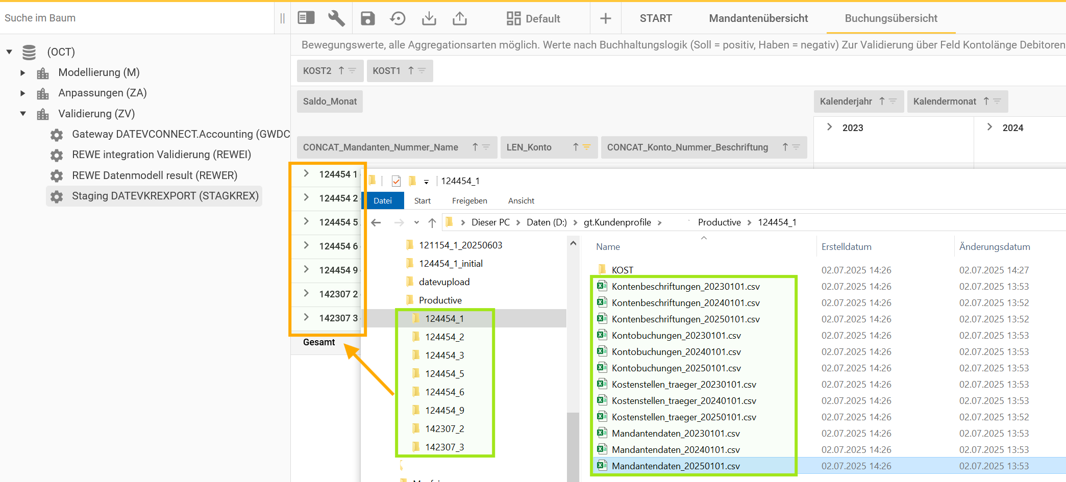
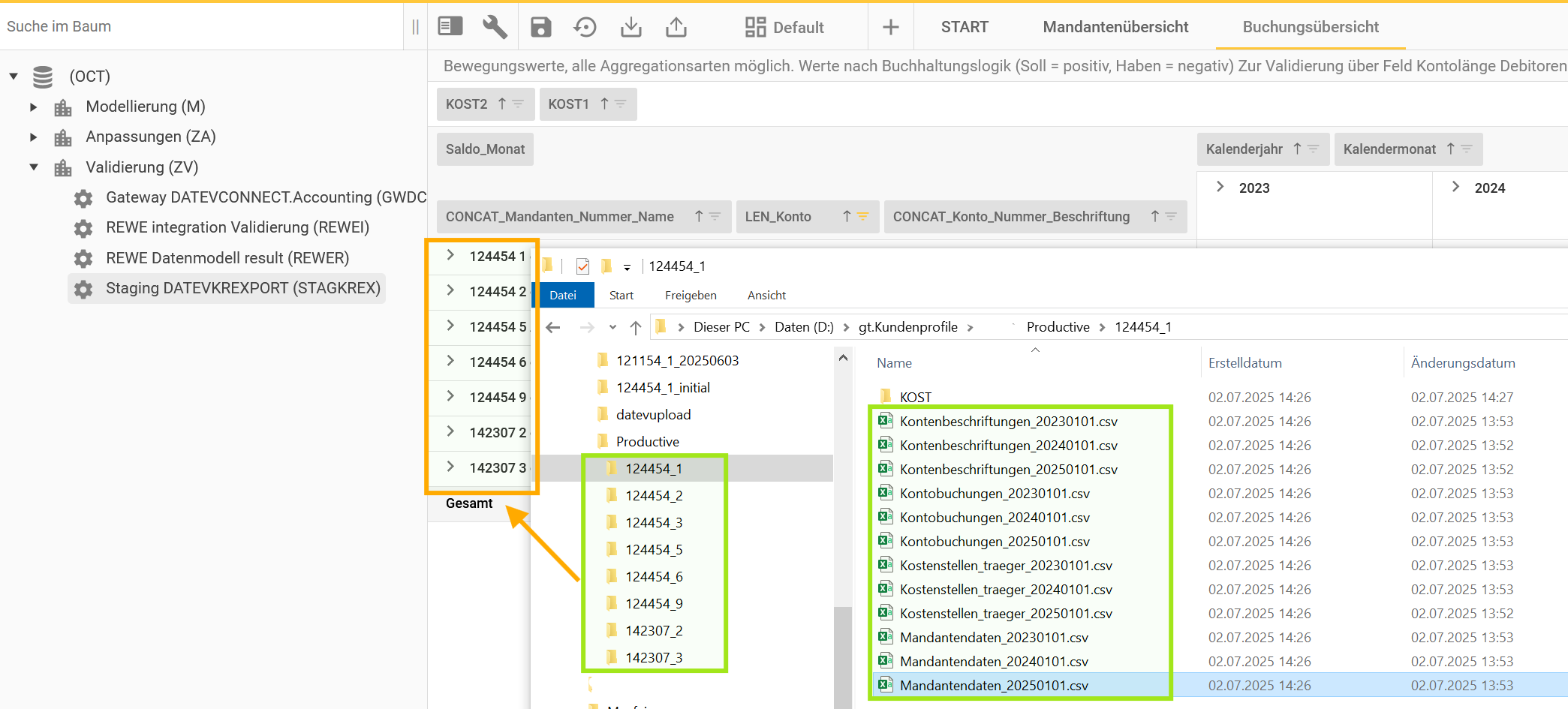
Das Gateway überträgt die Daten folgender DATEV Datenbestände in die staging Schicht einer OCT Datenbank
der über das Kommandozeiletool KREXPORT exportieren Datenbestände, die gemäß den OCT Formatvorlagen aus DATEV abgerufen wurden
der manuell exportieren Datenbeständen, die gemäß den OCT Formatvorlagen aus DATEV abgerufen wurden
Mit diesen Datenbeständen lassen sich folgende Auswertungen erstellen
Bilanz und GuV mit der Auflösung bis auf Einzelbuchungen
Kostenrechnungsauswertungen, die NUR auf den KOST1 und KOST2 Buchungsfeldern basieren (Bezeichnungen für KOST1 / KOST2 Felder sind teilweise verfügbar, je nach DATEV Konfiguration)
Offene Posten debitorisch / kreditorisch
Dokumentaufrufe über Beleglink
Die OCT Datenbank stellt eine Validierungsoberfläche für diese Daten bereit
Systemvoraussetzungen
Systemvoraussetzungen DATEV
Dateien im OCT Exportformat, welche per KREXPORT oder manuell exportiert wurden
Die Dateien liegen im lokalen Netzwerk oder in in einem Azure Storageaccount
die Dateien liegen pro Mandant in einem Ordner Beraternummer_Mandantenummer - der Ordnername muss in diesem Format sein, kann aber fiktiv sein - z.B. 1_1, da diese Nummern in den Exporten nicht vorkommen

Systemvoraussetzungen OCT
OCT Applikation 5.11 oder höher - je nach Einrichtungsvariante lokal oder in der Azure Cloud
OCT Datenbank
eine OCT Datenbank als Zieldatenbank muss on-prem oder in einer Cloudumgebung erreichbar sein
Technische Einrichtung
Variante A: Einrichtung des Gateways mit OCT in on-premises Installation
Richten Sie eine lokale Python Umgebung für die Ausführung von OCT Gatewaypaketen ein
Den Deployment Ordner “_Build.latest” aus Bitbucket Repo herunterladen, umbennen in “DATEVkrexport” und nach C:\ProgramData\Saxess Software\DATEVkrexport kopieren (ist eine Konvention, keine Bedingung)
Datenbankobjekte durch Ausführen des Scripts “SETUP_STAGING_DATEVkrexport.sql” einspielen
Verbindung zum Dateispeicherort in der config.json Datei erfassen
Verbindung zur Zieldatenbank in der config.json Datei erfassen